27 更好更快的握手:TLS1.3特性解析

上一讲中我讲了 TLS1.2 的握手过程,你是不是已经完全掌握了呢?

不过 TLS1.2 已经是 10 年前(2008 年)的“老”协议了,虽然历经考验,但毕竟“岁月不饶人”,在安全、性能等方面已经跟不上如今的互联网了。

于是经过四年、近 30 个草案的反复打磨,TLS1.3 终于在去年(2018 年)“粉墨登场”,再次确立了信息安全领域的新标准。

在抓包分析握手之前,我们先来快速浏览一下 TLS1.3 的三个主要改进目标:兼容安全与性能

最大化兼容性

由于 1.1、1.2 等协议已经出现了很多年,很多应用软件、中间代理(官方称为“MiddleBox”)只认老的记录协议格式,更新改造很困难,甚至是不可行(设备僵化)。

在早期的试验中发现,一旦变更了记录头字段里的版本号,也就是由 0x303(TLS1.2)改为 0x304(TLS1.3)的话,大量的代理服务器、网关都无法正确处理,最终导致 TLS 握手失败。

为了保证这些被广泛部署的“老设备”能够继续使用,避免新协议带来的“冲击”,TLS1.3 不得不做出妥协,保持现有的记录格式不变,通过“伪装”来实现兼容,使得 TLS1.3 看上去“像是”TLS1.2。

那么,该怎么区分 1.2 和 1.3 呢?

这要用到一个新的扩展协议(Extension Protocol),它有点“补充条款”的意思,通过在记录末尾添加一系列的“扩展字段”来增加新的功能,老版本的 TLS 不认识它可以直接忽略,这就实现了“后向兼容”。

在记录头的 Version 字段被兼容性“固定”的情况下,只要是 TLS1.3 协议,握手的“Hello”消息后面就必须有“supported_versions”扩展,它标记了 TLS 的版本号,使用它就能区分新旧协议。

其实上一讲 Chrome 在握手时发的就是 TLS1.3 协议,你可以看一下“Client Hello”消息后面的扩展,只是因为服务器不支持 1.3,所以就“后向兼容”降级成了 1.2。

Handshake Protocol: Client Hello

    Version: TLS 1.2 (0x0303)

    Extension: supported_versions (len=11)

        Supported Version: TLS 1.3 (0x0304)

        Supported Version: TLS 1.2 (0x0303)

TLS1.3 利用扩展实现了许多重要的功能,比如“supported_groups”“key_share”“signature_algorithms”“server_name”等,这些等后面用到的时候再说。

强化安全

TLS1.2 在十来年的应用中获得了许多宝贵的经验,陆续发现了很多的漏洞和加密算法的弱点,所以 TLS1.3 就在协议里修补了这些不安全因素。

比如:

  • 伪随机数函数由 PRF 升级为 HKDF(HMAC-based Extract-and-Expand Key Derivation Function);
  • 明确禁止在记录协议里使用压缩;
  • 废除了 RC4、DES 对称加密算法;
  • 废除了 ECB、CBC 等传统分组模式;
  • 废除了 MD5、SHA1、SHA-224 摘要算法;
  • 废除了 RSA、DH 密钥交换算法和许多命名曲线。

经过这一番“减肥瘦身”之后,TLS1.3 里只保留了 AES、ChaCha20 对称加密算法,分组模式只能用 AEAD 的 GCM、CCM 和 Poly1305,摘要算法只能用 SHA256、SHA384,密钥交换算法只有 ECDHE 和 DHE,椭圆曲线也被“砍”到只剩 P-256 和 x25519 等 5 种。

减肥可以让人变得更轻巧灵活,TLS 也是这样。

算法精简后带来了一个意料之中的好处:原来众多的算法、参数组合导致密码套件非常复杂,难以选择,而现在的 TLS1.3 里只有 5 个套件,无论是客户端还是服务器都不会再犯“选择困难症”了。

img

这里还要特别说一下废除 RSA 和 DH 密钥交换算法的原因。

上一讲用 Wireshark 抓包时你一定看到了,浏览器默认会使用 ECDHE 而不是 RSA 做密钥交换,这是因为它不具有“前向安全”(Forward Secrecy)。

假设有这么一个很有耐心的黑客,一直在长期收集混合加密系统收发的所有报文。如果加密系统使用服务器证书里的 RSA 做密钥交换,一旦私钥泄露或被破解(使用社会工程学或者巨型计算机),那么黑客就能够使用私钥解密出之前所有报文的“Pre-Master”,再算出会话密钥,破解所有密文。

这就是所谓的“今日截获,明日破解”。

而 ECDHE 算法在每次握手时都会生成一对临时的公钥和私钥,每次通信的密钥对都是不同的,也就是“一次一密”,即使黑客花大力气破解了这一次的会话密钥,也只是这次通信被攻击,之前的历史消息不会受到影响,仍然是安全的。

所以现在主流的服务器和浏览器在握手阶段都已经不再使用 RSA,改用 ECDHE,而 TLS1.3 在协议里明确废除 RSA 和 DH 则在标准层面保证了“前向安全”。

提升性能

HTTPS 建立连接时除了要做 TCP 握手,还要做 TLS 握手,在 1.2 中会多花两个消息往返(2-RTT),可能导致几十毫秒甚至上百毫秒的延迟,在移动网络中延迟还会更严重。

现在因为密码套件大幅度简化,也就没有必要再像以前那样走复杂的协商流程了。TLS1.3 压缩了以前的“Hello”协商过程,删除了“Key Exchange”消息,把握手时间减少到了“1-RTT”,效率提高了一倍。

那么它是怎么做的呢?

其实具体的做法还是利用了扩展。客户端在“Client Hello”消息里直接用“supported_groups”带上支持的曲线,比如 P-256、x25519,用“key_share”带上曲线对应的客户端公钥参数,用“signature_algorithms”带上签名算法。

服务器收到后在这些扩展里选定一个曲线和参数,再用“key_share”扩展返回服务器这边的公钥参数,就实现了双方的密钥交换,后面的流程就和 1.2 基本一样了。

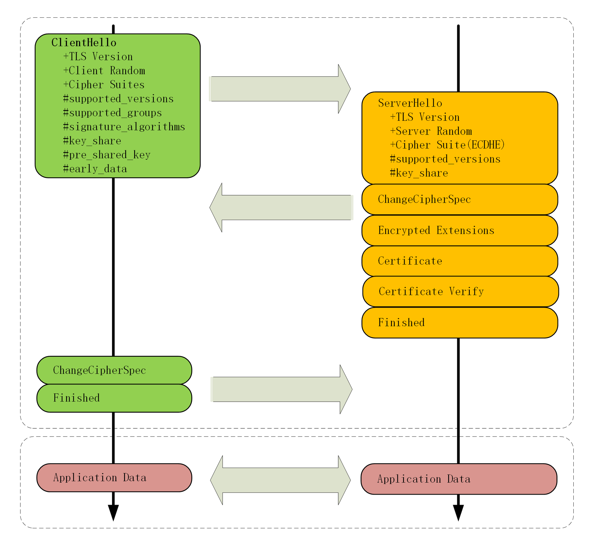
我为 1.3 的握手过程画了一张图,你可以对比 1.2 看看区别在哪里。

img

除了标准的“1-RTT”握手,TLS1.3 还引入了“0-RTT”握手,用“pre_shared_key”和“early_data”扩展,在 TCP 连接后立即就建立安全连接发送加密消息,不过这需要有一些前提条件,今天暂且不说。

握手分析

目前 Nginx 等 Web 服务器都能够很好地支持 TLS1.3,但要求底层的 OpenSSL 必须是 1.1.1,而我们实验环境里用的 OpenSSL 是 1.1.0,所以暂时无法直接测试 TLS1.3。

不过我在 Linux 上用 OpenSSL1.1.1 编译了一个支持 TLS1.3 的 Nginx,用 Wireshark 抓包存到了 GitHub 上,用它就可以分析 TLS1.3 的握手过程。

img

在 TCP 建立连接之后,浏览器首先还是发一个“Client Hello”。

因为 1.3 的消息兼容 1.2,所以开头的版本号、支持的密码套件和随机数(Client Random)结构都是一样的(不过这时的随机数是 32 个字节)。

Handshake Protocol: Client Hello

    Version: TLS 1.2 (0x0303)

    Random: cebeb6c05403654d66c2329…

    Cipher Suites (18 suites)

        Cipher Suite: TLS_AES_128_GCM_SHA256 (0x1301)

        Cipher Suite: TLS_CHACHA20_POLY1305_SHA256 (0x1303)

        Cipher Suite: TLS_AES_256_GCM_SHA384 (0x1302)

    Extension: supported_versions (len=9)

        Supported Version: TLS 1.3 (0x0304)

        Supported Version: TLS 1.2 (0x0303)

    Extension: supported_groups (len=14)

        Supported Groups (6 groups)

            Supported Group: x25519 (0x001d)

            Supported Group: secp256r1 (0x0017)

    Extension: key_share (len=107)

        Key Share extension

            Client Key Share Length: 105

            Key Share Entry: Group: x25519

            Key Share Entry: Group: secp256r1

注意“Client Hello”里的扩展,“supported_versions”表示这是 TLS1.3,“supported_groups”是支持的曲线,“key_share”是曲线对应的参数。

这就好像是说:

“还是照老规矩打招呼,这边有这些这些信息。但我猜你可能会升级,所以再多给你一些东西,也许后面用的上,咱们有话尽量一口气说完。”

服务器收到“Client Hello”同样返回“Server Hello”消息,还是要给出一个随机数(Server Random)和选定密码套件。

Handshake Protocol: Server Hello

    Version: TLS 1.2 (0x0303)

    Random: 12d2bce6568b063d3dee2…

    Cipher Suite: TLS_AES_128_GCM_SHA256 (0x1301)

    Extension: supported_versions (len=2)

        Supported Version: TLS 1.3 (0x0304)

    Extension: key_share (len=36)

        Key Share extension

            Key Share Entry: Group: x25519, Key Exchange length: 32

表面上看和 TLS1.2 是一样的,重点是后面的扩展。“supported_versions”里确认使用的是 TLS1.3,然后在“key_share”扩展带上曲线和对应的公钥参数。

服务器的“Hello”消息大概是这个意思:

“还真让你给猜对了,虽然还是按老规矩打招呼,但咱们来个‘旧瓶装新酒’。刚才你给的我都用上了,我再给几个你缺的参数,这次加密就这么定了。”

这时只交换了两条消息,客户端和服务器就拿到了四个共享信息:Client RandomServer RandomClient ParamsServer Params,两边就可以各自用 ECDHE 算出“Pre-Master”,再用 HKDF 生成主密钥“Master Secret”,效率比 TLS1.2 提高了一大截。

在算出主密钥后,服务器立刻发出“Change Cipher Spec”消息,比 TLS1.2 提早进入加密通信,后面的证书等就都是加密的了,减少了握手时的明文信息泄露。

这里 TLS1.3 还有一个安全强化措施,多了个“Certificate Verify”消息,用服务器的私钥把前面的曲线、套件、参数等握手数据加了签名,作用和“Finished”消息差不多。但由于是私钥签名,所以强化了身份认证和和防窜改。

这两个“Hello”消息之后,客户端验证服务器证书,再发“Finished”消息,就正式完成了握手,开始收发 HTTP 报文。

虽然我们的实验环境暂时不能抓包测试 TLS1.3,但互联网上很多网站都已经支持了 TLS1.3,比如NginxGitHub,你可以课后自己用 Wireshark 试试。

在 Chrome 的开发者工具里,可以看到这些网站的 TLS1.3 应用情况。

img

小结

今天我们一起学习了 TLS1.3 的新特性,用抓包研究了它的握手过程,不过 TLS1.3 里的内容很多,还有一些特性没有谈到,后面会继续讲。

  1. 为了兼容 1.1、1.2 等“老”协议,TLS1.3 会“伪装”成 TLS1.2,新特性在“扩展”里实现;
  2. 1.1、1.2 在实践中发现了很多安全隐患,所以 TLS1.3 大幅度删减了加密算法,只保留了 ECDHE、AES、ChaCha20、SHA-2 等极少数算法,强化了安全;
  3. TLS1.3 也简化了握手过程,完全握手只需要一个消息往返,提升了性能。

课下作业

  1. TLS1.3 里的密码套件没有指定密钥交换算法和签名算法,那么在握手的时候会不会有问题呢?
  2. 结合上一讲的 RSA 握手过程,解释一下为什么 RSA 密钥交换不具有“前向安全”。
  3. TLS1.3 的握手过程与 TLS1.2 的“False Start”有什么异同?

欢迎你把自己的学习体会写在留言区,与我和其他同学一起讨论。如果你觉得有所收获,也欢迎把文章分享给你的朋友。

unpreview