15 预警与解决:深入浅出 GC 监控与调优

本课时我们主要讲解深入浅出 GC 监控与调优。

在前面的课时中不止一次谈到了监控,但除了 GC Log,大多数都是一些“瞬时监控”工具,也就是看到的问题,基本是当前发生的。

你可能见过在地铁上抱着电脑处理故障的照片,由此可见,大部分程序员都是随身携带电脑的,它体现了两个问题:第一,自动化应急处理机制并不完善;第二,缺乏能够跟踪定位问题的工具,只能靠“苦力”去解决。

我们在前面第 11 课时中提到的一系列命令,就是一个被分解的典型脚本,这个脚本能够在问题发生的时候,自动触发并保存顺时态的现场。除了这些工具,我们还需要有一个与时间序列相关的监控系统。这就是监控工具的必要性

我们来盘点一下对于问题的排查,现在都有哪些资源:

  • GC 日志,能够反映每次 GC 的具体状况,可根据这些信息调整一些参数及容量;
  • 问题发生点的堆快照,能够在线下找到具体内存泄漏的原因;
  • 问题发生点的堆栈信息,能够定位到当前正在运行的业务,以及一些死锁问题;
  • 操作系统监控,比如 CPU 资源、内存、网络、I/O 等,能够看到问题发生前后整个操作系统的资源状况;
  • 服务监控,比如服务的访问量、响应时间等,可以评估故障堆服务的影响面,或者找到一些突增的流量来源;
  • JVM 各个区的内存变化、GC 变化、耗时等监控,能够帮我们了解到 JVM 在整个故障周期的时间跨度上,到底发生了什么。

在实践课时中,我们也不止一次提到,优化和问题排查是一个综合的过程。故障相关信息越多越好,哪怕是同事不经意间透露的一次压测信息,都能够帮助你快速找到问题的根本。

本课时将以一个实际的监控解决方案,来看一下监控数据是怎么收集和分析的。使用的工具主要集中在 Telegraf、InfluxDB 和 Grafana 上,如果你在用其他的监控工具,思路也是类似的。

监控指标

在前面的一些示例代码中,会看到如下的 JMX 代码片段:

static void memPrint() {

        for (MemoryPoolMXBean memoryPoolMXBean : ManagementFactory.getMemoryPoolMXBeans()) {

            System.out.println(memoryPoolMXBean.getName() +

                    "  committed:" + memoryPoolMXBean.getUsage().getCommitted() +

                    "  used:" + memoryPoolMXBean.getUsage().getUsed());

        }

    }

这就是 JMX 的作用。除了使用代码,通过 jmc 工具也可以简单地看一下它们的值(前面提到的 VisualVM 通过安装插件,也可以看到这些信息)。

新版本的 JDK 不再包含 jmc 这个工具,可点击这里自行下载

如下图所示,可以看到一个 Java 进程的资源概览,包括内存、CPU、线程等。

img

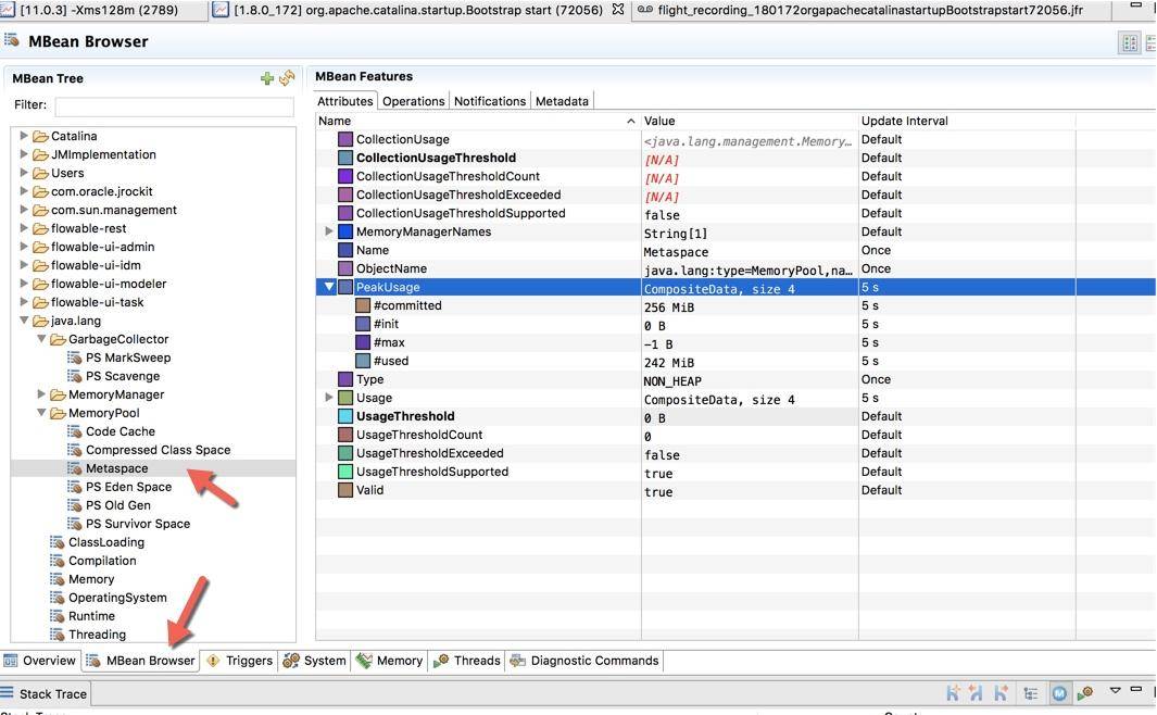
下图是切换到 MBean 选项卡之后的截图,可以看到图中展示的 Metaspace 详细信息。

img

jmc 还是一个性能分析平台,可以录制、收集正在运行的 Java 程序的诊断数据和概要分析数据,感兴趣的可以自行探索。但还是那句话,线上环境可能没有条件让我们使用一些图形化分析工具,相对比 Arthas 这样的命令行工具就比较吃香。

比如,下图就是一个典型的互联网架构图,真正的服务器可能是一群 docker 实例,如果自己的机器想要访问 JVM 的宿主机器,则需要配置一些复杂的安全策略和权限开通。图像化的工具在平常的工作中**不是非常有用,**而且,由于性能损耗和安全性的考虑,也不会让研发主动去通过 JMX 连接这些机器。

所以面试的时候如果你一直在提一些图形化工具,面试官只能无奈的笑笑,这个话题也无法进行下去了。

img

在必要的情况下,JMX 还可以通过加上一些参数,进行远程访问。

-Djava.rmi.server.hostname=127.0.0.1

-Dcom.sun.management.jmxremote 

-Dcom.sun.management.jmxremote.port=14000 

-Dcom.sun.management.jmxremote.ssl=false 

-Dcom.sun.management.jmxremote.authenticate=false

无论是哪种方式,我们发现每个内存区域,都有四个值:init、used、committed 和 max,下图展示了它们之间的大小关系。

img

以堆内存大小来说:

  • -Xmx 就是 max
  • -Xms 就是 init
  • committed 指的是当前可用的内存大小,它的大小包括已经使用的内存
  • used 指的是实际被使用的内存大小,它的值总是小于 committed

如果在启动的时候,指定了 -Xmx = -Xms,也就是初始值和最大值是一样的,可以看到这四个值,只有 used 是变动的。

Jolokia

单独看这些 JMX 的瞬时监控值,是没有什么用的,需要使用程序收集起来并进行分析。

但是 JMX 的客户端 API 使用起来非常的不方便,Jolokia 就是一个将 JMX 转换成 HTTP 的适配器,方便了 JMX 的使用。

img

Jokokia 可以通过 jar 包和 agent 的方式启动,在一些框架中,比如 Spring Boot 中,很容易进行集成。

访问 http://start.spring.io,生成一个普通的 Spring Boot 项目。

img

直接在 pom 文件里加入 jolokia 的依赖。

<dependency>

        <groupId>org.springframework.boot</groupId>

        <artifactId>spring-boot-starter-actuator</artifactId>

</dependency>

<dependency>

        <groupId>org.jolokia</groupId>

        <artifactId>jolokia-core</artifactId>

</dependency>

application.yml 中简单地加入一点配置,就可以通过 HTTP 接口访问 JMX 的内容了。

management:

  endpoints:

    web:

      exposure:

        include: jolokia

你也可以直接下载仓库中的 monitor-demo 项目,启动后访问 8084 端口,即可获取 JMX 的 json 数据。访问链接 /demo 之后,会使用 guava 持续产生内存缓存。

接下来,我们将收集这个项目的 JMX 数据。

img

http://localhost:8084/actuator/jolokia/list

附上仓库地址:https://gitee.com/xjjdog/jvm-lagou-res

JVM 监控搭建

我们先简单看一下 JVM 监控的整体架构图: img

JVM 的各种内存信息,会通过 JMX 接口进行暴露;Jolokia 组件负责把 JMX 信息翻译成容易读取的 HTTP 请求。

telegraf 组件作为一个通用的监控 agent,和 JVM 进程部署在同一台机器上,通过访问转化后的 HTTP 接口,以固定的频率拉取监控信息;然后把这些信息存放到 influxdb 时序数据库中;最后,通过高颜值的 Grafana 展示组件,设计 JVM 监控图表。

整个监控组件是可以热拔插的,并不会影响原有服务。监控部分也是可以复用的,比如 telegraf 就可以很容易的进行操作系统监控。

influxdb

influxdb 是一个性能和压缩比非常高的时序数据库,在中小型公司非常流行,点击这里可获取 influxdb

在 CentOS 环境中,可以使用下面的命令下载。

wget -c https://dl.influxdata.com/influxdb/releases/influxdb-1.7.9_linux_amd64.tar.gz

tar xvfz influxdb-1.7.9_linux_amd64.tar.gz

解压后,然后使用 nohup 进行启动。

nohup ./influxd &

InfluxDB 将在 8086 端口进行监听。

Telegraf

Telegraf 是一个监控数据收集工具,支持非常丰富的监控类型,其中就包含内置的 Jolokia 收集器。

接下来,下载并安装 Telegraf:

wget -c https://dl.influxdata.com/telegraf/releases/telegraf-1.13.1-1.x86_64.rpm

sudo yum localinstall telegraf-1.13.1-1.x86_64.rpm

Telegraf 通过 jolokia 配置收集数据相对简单,比如下面就是收集堆内存使用状况的一段配置。

[[inputs.jolokia2_agent.metric]]

    name  = "jvm"

    field_prefix = "Memory_"

    mbean = "java.lang:type=Memory"

    paths = ["HeapMemoryUsage", "NonHeapMemoryUsage", "ObjectPendingFinalizationCount"]

设计这个配置文件的主要难点在于对 JVM 各个内存分区的理解。由于配置文件比较长,可以参考仓库中的 jvm.conf 和 sys.conf,你可以把这两个文件,复制到 /etc/telegraf/telegraf.d/ 目录下面,然后执行 systemctl restart telegraf 重启 telegraf。

grafana

grafana 是一个颜值非常高的监控展示组件,支持非常多的数据源类型,对 influxdb 的集成度也比较高,可通过以下地址进行下载:https://grafana.com/grafana/download

wget -c https://dl.grafana.com/oss/release/grafana-6.5.3.linux-amd64.tar.gz

tar -zxvf grafana-6.5.3.linux-amd64.tar.gz

下面是我已经做好的一张针对于 CMS 垃圾回收器的监控图,你可以导入 grafana-jvm-influxdb.json 文件进行测试。

img

在导入之前,还需要创建一个数据源,选择 influxdb,填入 db 的地址即可。

img

集成

把我们的 Spring Boot 项目打包(见仓库),然后上传到服务器上去执行。

打包方式:

mvn package -Dmaven.tesk.skip=true

执行方式(自行替换日志方面配置):

mkdir /tmp/logs
nohup  java   -XX:+UseConcMarkSweepGC -Xmx512M -Xms512M -Djava.rmi.server.hos

tname=192.168.99.101 -Dcom.sun.management.jmxremote  -Dcom.sun.management.jmx

remote.port=14000  -Dcom.sun.management.jmxremote.ssl=false  -Dcom.sun.manage

ment.jmxremote.authenticate=false -verbose:gc -XX:+PrintGCDetails -XX:+PrintG

CDateStamps -XX:+PrintGCApplicationStoppedTime -XX:+PrintTenuringDistributio

n -Xloggc:/tmp/logs/gc_%p.log -XX:+HeapDumpOnOutOfMemoryError -XX:HeapDumpPat

h=/tmp/logs -XX:ErrorFile=/tmp/logs/hs_error_pid%p.log -XX:-OmitStackTraceInF

astThrow  -jar monitor-demo-0.0.1-SNAPSHOT.jar  2>&1  &

请将 IP 地址改成自己服务器的实际 IP 地址,这样就可以使用 jmc 或者 VisualVM 等工具进行连接了。

确保 Telegraf、InfluxDB、Grafana 已经启动,这样,Java 进程的 JVM 相关数据,将会以 10 秒一次的频率进行收集,我们可以选择 Grafana 的时间轴,来查看实时的或者历史的监控曲线。

这类监控信息,可以保存长达 1 ~ 2 年,也就是说非常久远的问题,也依然能够被追溯到。如果你想要对 JVM 尽可能地进行调优,就要时刻关注这些监控图。

举一个例子:我们发现有一个线上服务,运行一段时间以后,CPU 升高、程序执行变慢,登录相应的服务器进行分析,发现 C2 编译线程一直处在高耗 CPU 的情况。

但是我们无法解决这个问题,一度以为是 JVM 的 Bug。

通过分析 CPU 的监控图和 JVM 每个内存分区的曲线,发现 CodeCache 相应的曲线,在增加到 32MB 之后,就变成了一条直线,同时 CPU 的使用也开始增加。

通过检查启动参数和其他配置,最终发现一个开发环境的 JVM 参数被一位想要练手的同学给修改了,他本意是想要通过参数 “-XX:ReservedCodeCacheSize” 来限制 CodeCache 的大小,这个参数被误推送到了线上环境。

JVM 通过 JIT 编译器来增加程序的执行效率,JIT 编译后的代码,都会放在 CodeCache 里。如果这个空间不足,JIT 则无法继续编译,编译执行会变成解释执行,性能会降低一个数量级。同时,JIT 编译器会一直尝试去优化代码,造成了 CPU 的占用上升。

由于我们收集了这些分区的监控信息,所以很容易就发现了问题的相关性,这些判断也会反向支持我们的分析,而不仅仅是靠猜测。

小结

本课时简要介绍了基于 JMX 的 JVM 监控,并了解了一系列观测这些数据的工具。但通常,使用 JMX 的 API 还是稍显复杂一些,Jolokia 可以把这些信息转化成 HTTP 的 json 信息。

还介绍了一个可用的监控体系,来收集这些暴露的数据,这也是有点规模的公司采用的正统思路。收集的一些 GC 数据,和前面介绍的 GC 日志是有一些重合的,但我们的监控更突出的是实时性,以及追踪一些可能比较久远的问题数据。

附录:代码清单

  • sys.conf 操作系统监控数据收集配置文件,Telegraf 使用。
  • jvm.conf JVM 监控配置文件,Telegraf 使用。
  • grafana-jvm-influxdb.json JVM 监控面板,Grafana 使用。
  • monitor-demo 被收集的 Spring Boot 项目。