09 MC是如何使用多线程和状态机来处理请求命令的?

你好,我是你的缓存老师陈波,欢迎你进入第 9 课时“Memcached 网络模型及状态机”的学习。

网络模型

了解了 Mc 的系统架构之后,我们接下来可以逐一深入学习 Mc 的各个模块了。首先,我们来学习 Mc 的网络模型。

主线程

Mc 基于 Libevent 实现多线程网络 IO 模型。Mc 的 IO 处理线程分主线程和工作线程,每个线程各有一个 event_base,来监听网络事件。主线程负责监听及建立连接。工作线程负责对建立的连接进行网络 IO 读取、命令解析、处理及响应。

Mc 主线程在监听端口时,当有连接到来,主线程 accept 该连接,并将连接调度给工作线程。调度处理逻辑,主线程先将 fd 封装成一个 CQ_ITEM 结构,并存入新连接队列中,然后轮询一个工作线程,并通过管道向该工作线程发送通知。工作线程监听到通知后,会从新连接队列获取一个连接,然后开始从这个连接读取网络 IO 并处理,如下图所示。主线程的这个处理逻辑主要在状态机中执行,对应的连接状态为 conn_listening。

img

工作线程

工作线程监听到主线程的管道通知后,会从连接队列弹出一个新连接,然后就会创建一个 conn 结构体,注册该 conn 读事件,然后继续监听该连接上的 IO 事件。后续这个连接有命令进来时,工作线程会读取 client 发来的命令,进行解析并处理,最后返回响应。工作线程的主要处理逻辑也是在状态机中,一个名叫 drive_machine 的函数。

状态机

这个状态机由主线程和工作线程共享,实际是采用 switch-case 来实现的。状态机函数如下图所示,switch 连接的 state,然后根据连接的不同状态,执行不同的逻辑操作,并进行状态转换。接下来我们开始分析 Mc 的状态机。

img

主线程状态机

如下图所示,主线程在状态机中只处理 conn_listening 状态,负责 accept 新连接和调度新连接给工作线程。状态机中其他状态处理基本都在工作线程中进行。由于 Mc 同时支持 TCP、UDP 协议,而互联网企业大多使用 TCP 协议,并且通过文本协议,来访问 Mc,所以后面状态机的介绍,将主要结合 TCP 文本协议来进行重点分析。

img

工作线程状态机

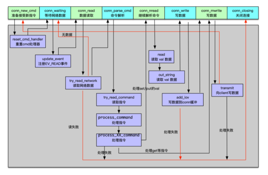
工作线程的状态机处理逻辑,如下图所示,包括刚建立 conn 连接结构体时进行的一些重置操作,然后注册读事件,在有数据进来时,读取网络数据,并进行解析并处理。如果是读取指令或统计指令,至此就基本处理完毕,接下来将响应写入连接缓冲。如果是更新指令,在进行初步处理后,还会继续读取 value 部分,再进行存储或变更,待变更完毕后将响应写入连接缓冲。最后再将响应写给 client。响应 client 后,连接会再次重置连接状态,等待进入下一次的命令处理循环中。这个过程主要包含了 conn_new_cmd、conn_waiting、conn_read、conn_parse_cmd、conn_nread、conn_write、conn_mwrite、conn_closing 这 8 个状态事件。

img

工作线程状态事件及逻辑处理
conn_new_cmd

主线程通过调用 dispatch_conn_new,把新连接调度给工作线程后,worker 线程创建 conn 对象,这个连接初始状态就是 conn_new_cmd。除了通过新建连接进入 conn_new_cmd 状态之外,如果连接命令处理完毕,准备接受新指令时,也会将连接的状态设置为 conn_new_cmd 状态。

进入 conn_new_cmd 后,工作线程会调用 reset_cmd_handler 函数,重置 conn 的 cmd 和 substate 字段,并在必要时对连接 buf 进行收缩。因为连接在处理 client 来的命令时,对于写指令,需要分配较大的读 buf 来存待更新的 key value,而对于读指令,则需要分配较大的写 buf 来缓冲待发送给 client 的 value 结果。持续运行中,随着大 size value 的相关操作,这些缓冲会占用很多内存,所以需要设置一个阀值,超过阀值后就进行缓冲内存收缩,避免连接占用太多内存。在后端服务以及中间件开发中,这个操作很重要,因为线上服务的连接很容易达到万级别,如果一个连接占用几十 KB 以上的内存,后端系统仅连接就会占用数百 MB 甚至数 GB 以上的内存空间。

conn_parse_cmd

工作线程处理完 conn_new_cmd 状态的主要逻辑后,如果读缓冲区有数据可以读取,则进入 conn_parse_cmd 状态,否则就会进入到 conn_waiting 状态,等待网络数据进来。

conn_waiting

连接进入 conn_waiting 状态后,处理逻辑很简单,直接通过 update_event 函数注册读事件即可,之后会将连接状态更新为 conn_read。

conn_read

当工作线程监听到网络数据进来,连接就进入 conn_read 状态。对 conn_read 的处理,是通过 try_read_network 从 socket 中读取网络数据。如果读取失败,则进入 conn_closing 状态,关闭连接。如果没有读取到任何数据,则会返回 conn_waiting,继续等待 client 端的数据到来。如果读取数据成功,则会将读取的数据存入 conn 的 rbuf 缓冲,并进入 conn_parse_cmd 状态,准备解析 cmd。

conn_parse_cmd

conn_parse_cmd 状态的处理逻辑就是解析命令。工作线程首先通过 try_read_command 读取连接的读缓冲,并通过 \n 来分隔数据报文的命令。如果命令首行长度大于 1024,关闭连接,这就意味着 key 长度加上其他各项命令字段的总长度要小于 1024字节。当然对于 key,Mc 有个默认的最大长度,key_max_length,默认设置为 250字节。校验完毕首行报文的长度,接下来会在 process_command 函数中对首行指令进行处理。

process_command 用来处理 Mc 的所有协议指令,所以这个函数非常重要。process_command 会首先按照空格分拆报文,确定命令协议类型,分派给 process_XX_command 函数处理。

Mc 的命令协议从直观逻辑上可以分为获取类型、变更类型、其他类型。但从实际处理层面区分,则可以细分为 get 类型、update 类型、delete 类型、算术类型、touch 类型、stats 类型,以及其他类型。对应的处理函数为,process_get_command, process_update_command, process_arithmetic_command, process_touch_command等。每个处理函数能够处理不同的协议,具体参见下图所示思维导图。

img

conn_parse_cmd

注意 conn_parse_cmd 的状态处理,只有读取到 \n,有了完整的命令首行协议,才会进入 process_command,否则会跳转到 conn_waiting,继续等待客户端的命令数据报文。在 process_command 处理中,如果是获取类命令,在获取到 key 对应的 value 后,则跳转到 conn_mwrite,准备写响应给连接缓冲。而对于 update 变更类型的指令,则需要继续读取 value 数据,此时连接会跳转到 conn_nread 状态。在 conn_parse_cmd 处理过程中,如果遇到任何失败,都会跳转到 conn_closing 关闭连接。

complete_nread

对于 update 类型的协议指令,从 conn 继续读取 value 数据。读取到 value 数据后,会调用 complete_nread,进行数据存储处理;数据处理完毕后,向 conn 的 wbuf 写响应结果。然后 update 类型处理的连接进入到 conn_write 状态。

conn_write

连接 conn_write 状态处理逻辑很简单,直接进入 conn_mwrite 状态。或者当 conn 的 iovused 为 0 或对于 udp 协议,将响应写入 conn 消息缓冲后,再进入 conn_mwrite 状态。

conn_mwrite

进入 conn_mwrite 状态后,工作线程将通过 transmit 来向客户端写数据。如果写数据失败,跳转到 conn_closing,关闭连接退出状态机。如果写数据成功,则跳转到 conn_new_cmd,准备下一次新指令的获取。

conn_closing

最后一个 conn_closing 状态,前面提到过很多次,在任何状态的处理过程中,如果出现异常,就会进入到这个状态,关闭连接,这个连接也就 Game Over了。

Mc 命令处理全流程

至此,Mc 的系统架构和状态机的内容就全部讲完了,再梳理一遍 Mc 对命令的处理全过程,如下图所示,从而加深对 Mc 的状态机及命令处理流程的理解。

img

  • Mc 启动后,主线程监听并准备接受新连接接入。当有新连接接入时,主线程进入 conn_listening 状态,accept 新连接,并将新连接调度给工作线程。

  • Worker 线程监听管道,当收到主线程通过管道发送的消息后,工作线程中的连接进入 conn_new_cmd 状态,创建 conn 结构体,并做一些初始化重置操作,然后进入 conn_waiting 状态,注册读事件,并等待网络 IO。

  • 有数据到来时,连接进入 conn_read 状态,读取网络数据。

  • 读取成功后,就进入 conn_parse_cmd 状态,然后根据 Mc 协议解析指令。

  • 对于读取指令,获取到 value 结果后,进入 conn_mwrite 状态。

  • 对于变更指令,则进入 conn_nread,进行 value 的读取,读取到 value 后,对 key 进行变更,当变更完毕后,进入 conn_write,然后将结果写入缓冲。然后和读取指令一样,也进入 conn_mwrite 状态。

  • 进入到 conn_mwrite 状态后,将结果响应发送给 client。发送响应完毕后,再次进入到 conn_new_cmd 状态,进行连接重置,准备下一次命令处理循环。

  • 在读取、解析、处理、响应过程,遇到任何异常就进入 conn_closing,关闭连接。

总结下最近 3 个课时的内容。首先讲解了 Memcached 的原理及特性。然后结合 Memcached 的系统架构,学习了 Mc 基于 Libevent 的多线程网络模型,知道了 Mc 的 IO 主线程负责接受连接及调度,工作线程负责读取指令、处理并响应。本课时还有一个重点是 Memcached 状态机,知道了主线程处理 conn_listening,工作线程处理其他 8 种重要状态。每种状态下对应不同的处理逻辑,从而将 Mc 整个冗长复杂的处理过程进行分阶段的处理,每个阶段只关注有限的逻辑,从而确保整个处理过程的清晰、简洁。

最后通过梳理 Mc 命令处理的全过程,学习了 Mc 如何建立连接,如何进行命令读取、处理及响应,从而把 Mc 的系统架构、多线程网络模型、状态机处理进行逻辑打通。

为了方便理解,提供本课时所有知识点的思维导图,如下图所示。

img